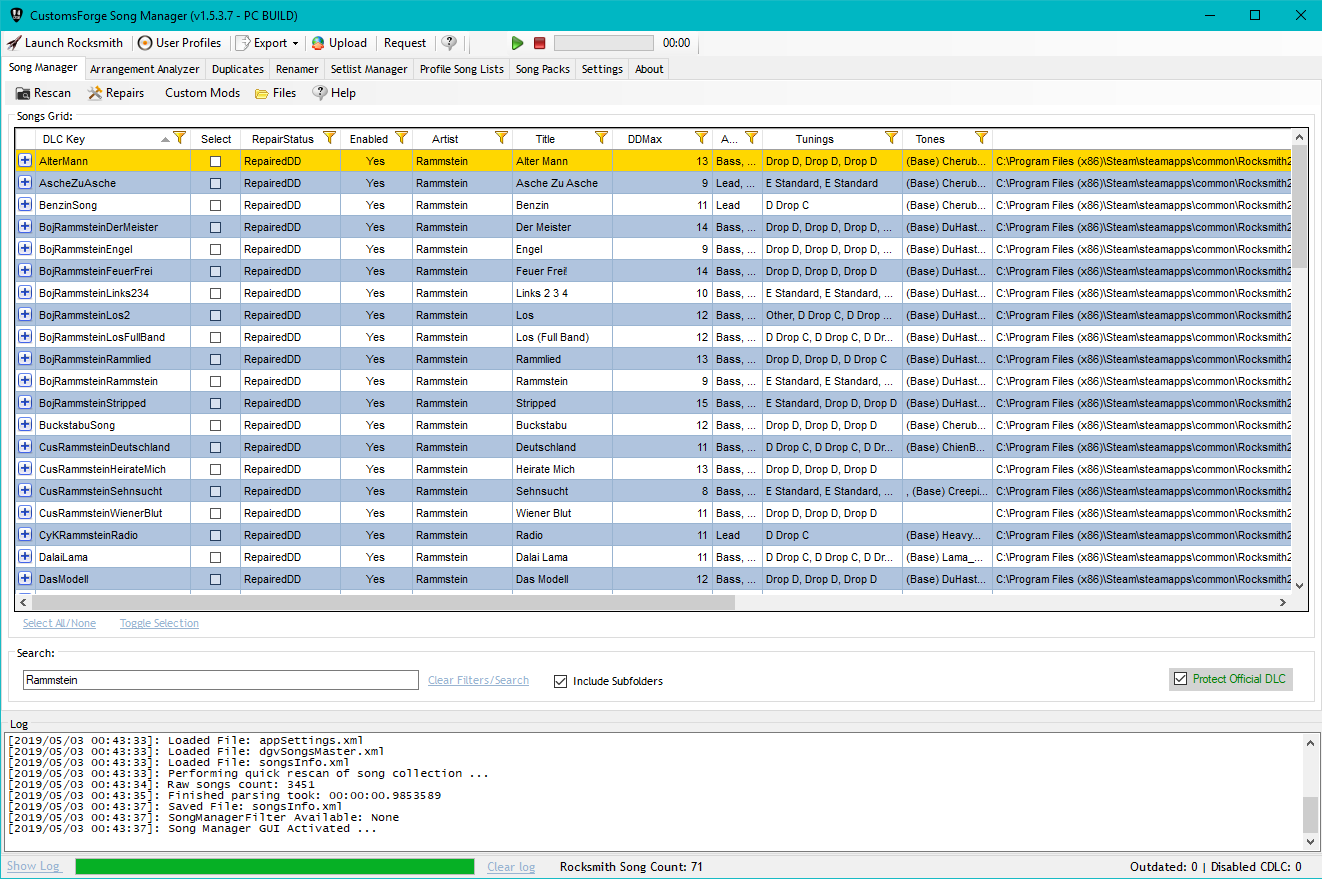
CustomsForge Song Manager

Organize and repair your Rocksmith CDLC library. CFSM keeps custom songs tidy on Windows and macOS (via Wine) with workflows built for large collections.

Smart tools Duplicate sweeper Setlist analytics

Need help? Join our Discord community for install support and updates.

Download CFSM

Choose your platform and keep your library synced.

Windows Edition

Full-featured application with toolkit integration.

Latest version details will appear here once available.
Download for Windows

Mac Wine Port

Packaged for macOS with Wine runtime.

1.5.4.4
Download for Mac

Windows Patch Notes

Patch notes will appear after the next release.

Mac Patch Notes

DEVELOPER NOTE TO USERS:  THIS RELEASE CONTAINS NO VIRUSES OR TROJANS
Any such report from your AV is a false positive and is due to how
the installer and application updater works.  You must manually add
CFSMSetup.exe and CustomsForgeSongManager.exe to your AV's whitelist
of approved/excluded applications.

IT IS A WASTE OF BOTH YOUR TIME, AND THE CF ADMINS AND DEVELOPERS TIME
for you to post on CF that this application contains viruses or trojans.

If you don't believe this then simply don't install the CFSM application
until you can confirm it is safe by working directly with your AV provider.

========================================================================

CFSM Release Notes

1.5.4.4
- RSTL Mac Build Update
- added popup message to help Mac Users locate the Rocksmith installation path
- RSTL Mac autoupdaters install to correct Program Files(x86)folder
- improved SongManager>Files>Organize Artist Name Subfolders feature
- ignore IOException exceptions thrown by "Restore CDLC to the 'dlc' Folder"
- added 'Edit Song Information' to Duplicates so user can resolve the duplicates
  while still viewing them (use 'Edit Song Information' to make the ATA different)
- added link button 'Select All Older By ToolkitVersion' to Duplicates tabmenu
- removed link button 'Show SongInfo/PersistentID', it is replaced by
  'Duplicate Type' toolstrip menu dropdown selector)
- fixed PackageVersion column and added some missing columns to the Duplicates datagrid

1.5.4.3
- improved song collection parsing performance when changing 'Settings'
  * avoid unnecessary full rescan of songs
  * remove songs from songsInfo.xml when the FilePath does not exist
  * remove songs from songsInfo.xml that are not in the fileList
  * remove duplicate songs from songsInfo.xml that have same FilePath and DLCKey
    (prevents multiple count of song pack songs)

1.5.4.2
- ATA duplicates detection ignores common short word abbreviations, e.g. 'and', '&'
- improved Duplicates 'Select All Older Version' method
- testing new 'Duplicate Type' toolstrip menu dropdown selector in Duplicates tabmenu
  (same basic function as the current link button 'Show SongInfo/PersistentID',
   additionally shows which type of duplicate is being displayed)
- improved Duplicates Rescan All method
- fixed Duplicates Show Enable/Disable to work with both types of duplicates
- improved 'D3DX9_42.dll' validation/installation/update

1.5.4.1
- Artist, Title, Ablum (ATA), and DLC Key duplicate detection is case insensitive
- ATA and DLC Key duplicate detection is mutually exclusive
- ignore non-alphanumeric characters and white space in ATA when determining duplicates
- improved CDLC/ODLC replacement matching method
- improved the transfer of ArrangementAnalyzer selections to SongManager

1.5.4.0
- updated OfficialSongs.json (used for checking CDLC/ODLC)

1.5.3.9
- fixed ProfileSongLists contextual menu items
- ProfileSongList makes a backup of the user profile every time

1.5.3.8
- fixed Mac mode Edit Song Info
- improvements to Edit Song Information and Repairs
- fixed Repairs>Customizable DD Settings>saved RampUpPath bug
- added Repairs>Customizable DD Settings> resettable RampUp and CFG paths
- simplified ProfileSongLists update method so that Steam instance is unaffected

1.5.3.7
- fixed audio playback in Mac Compatibility Mode
- fixed Mac Compatibility Mode checkbox to allow toggling for RocksmithTools.dmg
- updated About download links and installer for toolkit
- improved ArrangementAnalyzer reload speed

1.5.3.6
- added SongAverageTempo validation (some ODLC may not have accurate SongAverageTempo)

1.5.3.5
- fixed saving SongManager filter
- cleaned up 'Filter Available' log message

1.5.3.4
- save settings updates as needed

1.5.3.3
- fixed Clear Filters/Search (filter) anomaly

1.5.3.2
- updated InnoSetup v5.6.1 and InnoDownloadPlugin v1.5.1 and build with InnoScriptStudio
- fixed Clear Filters/Search (search) anomaly

1.5.3.1
- improved Log messages
- elevated app.manifest requestedExecutionLevel to requireAdministrator
- auto save/restore sorting order when switching between tabs
- validate App.config is loaded at runtime

1.5.3.0
- App.config hotfix

1.5.2.9
- added system display setting validation
- added exception handler to GetSteamDirectory
- fixed looping issue with Rocksmith 2014 Installation Directory selection
- added App.config settings to prevent error 'caused the assembly to be sandboxed'

1.5.2.8
- improved Duplicates finder

1.5.2.7
- improved datagrid filtering
- added option to Save and Load datagrid filters in SongManager and
  ArrangementAnalyzer (LOOK under the datagrid column header filter icon)
- added auto save and reload of the user's current data search string
- Tagger no longer halts when CDLC does not contain album artwork, but
  instead writes the file name and error message to the ErrorLog file.
  Note: the 100% Mastery Bug repair option can be used to automatically
  restore toolkit default album artwork
- updated RockmsithToolkitLib

1.5.2.6
- improved automatic RS folder path finding

1.5.2.5
- fixed AudioPlayer toolstrip repositioning issue
- fixed SongEditor volume range so that it matches toolkit volume range
- fixed SongManager and ArrangementAnalyzer search feature
- Selections made in ArrangementAnalyzer are now transferred to SongManager
  so that custom tagger templates can be quickly applied to only those CDLC

1.5.2.4
- additional tooltip information added to Customizable Scroll Speed
- fixed stopwatch null exception in Renamer when no songs need renaming
- added tooltip to Renamer about renaming ODLC
- fixed filtering bug that caused IndexOutOfRange exception
- fixed ArrangementAnalyzer Binding and Paint event handlers so
  filtered data count appears correctly
- fixed intermittent initial load screen glitch

1.5.2.3
- cleanup Log messages and AppSettings

1.5.2.2
- final multi threading build (thanks to everyone who helped with testing)
- multi threading selection can be reset any time in 'Setting' tab menu
  Note: In testing the use of multi threading improved CFSM performance by
        10-30%, i.e., the total CDLC rescan time was reduced using multi
        threading.  Also, system Task Manager showed better balanced CPU core
        usage.  Your individual results may vary.  It is left to you to test.

1.5.2.1
- testing alternate array method of multi threading with cross thread protection

1.5.2.0
- testing an alternate list method of multi threading
- cleanup duplicate multi threading log entries
- fixed Settings that would sometimes reset

1.5.1.9
- added test code for multicore processor support in SongManager and ArrangementAnalyzer Rescans

1.5.1.8
- fix arrangement represent toolkit bug that would occasionally be seen after CFSM repairs
- added test code for multicore processor support in SongManager Repairs
- updated RockmsithToolkitLib

1.5.1.7
- fix restore filtering bug (SongManager, and ArrangementAnalyzer filters are not interchangeable)
- Repair option and other functional improvements

1.5.1.6
- improved Repairs message logging
- save and restore the user search and/or filter from SongManager or ArrangementAnalyzer
- corrected initial Song Count

1.5.1.5
- fixed some reoccurring Song Manager>Repairs options text visibility bugs
- address resetting Song Manager>Repairs options to default values in >Settings>Reset CFSM On Closing
- fixed variable naming conflict that effected ScrollSpeed
- Song Manager>Repairs now defaults to 'Preserve Stats' when 'Mastery 100% Bug' is not selected
- fixed generic 'Search' tool in Song Manager and Arrangement Analyzer

1.5.1.4
- fixed inconsistent hard crash issue with Auto Monitor Downloads Folder feature
- fixed FileDate reporting
- added Adjust Scroll Speed to Repairs Options (default value is 1.3)
- updated RockmsithToolkitLib (fixes SongVolume parsing)

1.5.1.3
- fixed PackageRating column export

1.5.1.2
- fixed Profile Song Lists tooltip display
- fixed Mac Wineskin detection

1.5.1.1
- fixed CFSM title bar build display

1.5.1.0
- preserve Enable Mac Mode Setting on restart

1.5.0.9
- fixed directory and file name validation issues for 'Organize Artist Name Subfolders'
- restrict CFSM Auto Update on Mac (Note: Mac users must manually update CFSM)

1.5.0.8
- restored saving Settings when leaving tab
- improved Renamer directory and file naming validation

1.5.0.7
- updated copyright
- switched from 'Beta' to 'Build' version terminology
- CFSM Installer must be run as Administrator and installer will display message
  "You must be logged in as an administrator when installing this program" if
  the user is not an Administrator.

1.5.0.6
- improved Auto Update action, and make 'CFSM Update Available' button visible
  on top toolstrip when a download is available.

1.5.0.5
- changed CFSM default Settings to 'Enable Auto Updates' and to 'Validate D3DX9_42.dll'
- auto show CFSM 'ReleaseNotes.txt' when there are significant revisions

1.5.0.4
- fixed initial parsing of song data to come after Settings menu popup

1.5.0.3
- bug fixes
- improved UpdateToolStrip methods
- improved Duplicates feature

1.5.0.2
- fixed Arrangements and Tunings columns in Setlist Manager and Profile Song Lists
- fixed auto-selecting 'Settings' tab menu on first time startup

1.5.0.1
- added full automode to 'Profile Song Lists' updater
- added user popup GUI to permit selecting a User Profile by Player Name
- improved user help and tooltips for Profile Song Lists

1.5.0.0
EXTENSIVE REVISIONS AND ADDITIONS (Let the devs know if you find any bugs!)
- added new 'Profile Song Lists' tabmenu to quickly add/edit/remove in-game song list songs
- fixed SetlistManager copy/move/delete action
- fixed error condition from being thrown when Setlist is emptied
- added ScrollSpeed column to Arrangement Analyzer

1.4.8.9
- improved SongManager and SetlistManager handling of all types of SongPacks
- fixed bug identifying Rocksmith Base Songs

1.4.8.8
- RockmsithToolkitLib update

1.4.8.7
- fixed initialization of 'Include Subfolders' and 'Protect ODLC' checkboxes
- fixed Setlist Manager initialization

1.4.8.6
- critical RockmsithToolkitLib update
- added Represent column to Arrangement Analyzer
 (identifies arrangement as default/bonus/alternate)

1.4.8.5
- critical RockmsithToolkitLib update

1.4.8.4
- updated RockmsithToolkitLib
- fixed some tag layer obscuration issues and reduced size of default tags
- custom tags and ratings properly display in-game setlist now

1.4.8.3
- added high quality default tags, ratings, and tags and ratings templates
- improved Edit Song Information

1.4.8.2
- hotfix Constants typo

1.4.8.1
- improved appearance of UserInputForm so that it auto sizes to fit contents
- fixed Tagger progress display and added tagged file display counter
- added Background Worker to Tagger process for improved GUI responsiveness
- added Tagger Info Viewer and Tagger Image Viewer (see Tagger Preview tooltips)

1.4.8.0
- save/restore setting of IncludeVocals checkbox from Arrangement Analyzer
- modified default Tagger positioning on album artwork to minimize
  obscuring original album cover text

1.4.7.9
- added 'BPM Change Count', 'Time Signature Change Count', as well as 'Min'
  and 'Max BPM' to Analyzer

1.4.7.8
- added 'Tagger' templates for Rating Stars (only), and Rating Stars with Custom Tags
  see 'CFSM\Tagger\templates\default_tags_stars' folder for how to make Tags and Ratings
  artwork that you can submit to the CFSM Devs for inclusion with future revisions
- fixed Tagger Preview of album artwork that is already tagged
- added 'Include Vocals' checkbox to 'Arrangement Analyzer' to toggle Vocal Arrangements
- all ODLC have default 5-Star Rating until user modifies

1.4.7.7
- code efficiency improvements
- updated RocksmithToolkitLib.dll
- updated Arrangement Editor

1.4.7.6
- updated RocksmithToolkitLib.dll to get rid of a bug in Song Info Editor

1.4.7.5
- minor changes to Renamer (key/description) restore NDD naming
- added a much requested and highly anticipated ... User CDLC Rating System
  ** LOOK ** for the new 5-Star PackageRating column in Song Manager
  rating are applied and maintained to the user's local CDLC collection
  CDLC Charters may use CFSM to pre-rate their CDLC before posting to Ignition
- included a safety feature which prevents CFSM from closing while PackageRating
  updates are being processed in order to reduce the risk of severe CDLC damage

1.4.7.4
- made checkbox 'Include Subfolders' action consistent across tab menus
- made searching and filtering actions consistent across tab menus
- added exception handler for potential RemoveFilter error on closing.

1.4.7.3
- upgraded ToolkitLib
- fixed PitchShifter bug

1.4.7.2
- force user to click the 'Select' checkbox to make row selections per user request
- fixed some issues, and improved functions and action of Setlist Manager

1.4.7.1
- added new 'Protect ODLC' checkbox to Song Manager and Setlist Manager
- Song Manager can now be used to enable/disable, backup or delete ODLC
- improved Setlist Manager function and action (right mouse click for contextual menu actions)
- fixed Setlist Manager contextual menu 'Show' option
- added RepairStatus column to Setlist Manager to allow users to search/filter for ODLC
- show DLCKey column by default in Duplicates data grid

1.4.7.0
- fixed Duplicates find by DLCKey and/or ArtistTitleAlbum feature

1.4.6.9
- fixed SongPacks unpacked directory location

1.4.6.8
- upgraded RockmsithToolkitLib.dll
- Reminder: 'Setlist Manager' can be used to enable/disable ODLC and CDLC

1.4.6.7
- fixed datagrid column formatting issues

1.4.6.6
- restored ThumbCount to Analyzer
- improved continuous monitoring of 'Downloads' folder
- ensure prompt overwrite message box is always raised topmost

1.4.6.5
- added continuous monitoring and processing of 'Downloads' folder

1.4.6.4
- improved duplicate CDLC finder (initial check for duplicate DLCKey and duplicate PID)
- added feature to 'Auto Monitor the Downloads Folder' (see 'Repairs' menu)

1.4.6.3
- updated RockmsithToolkitLib.dll

1.4.6.2
- added count of chords/notes that use 'Thumb'
- added automatic RS folder path search for Mac

1.4.6.1
- fixed filtering on nullable columns

1.4.6.0
- removed unsupported hopoCount from Arrangement Analyzer
- added Log <WARNING> message that audio from SongPacks is not available for playback
- fixed Arrangement Analyzer reload/rescan issues
- fixed SongPack ConditionalBackup path

1.4.5.9
- added debounce feature to 'Search' to eliminate intermittent NullReferenceException

1.4.5.8
- permafix for non "en-US" Date/Time cultures

1.4.5.7
- improved debug.log information
- fixed issue scanning Base Songs, and Compatibility Packs for non-US Date/Time current culture

1.4.5.6
- added additional debug log messages to identify issue with 'songs.psarc'

1.4.5.5
- improved the robustness of 'songs.psarc' file detection

1.4.5.4
- SongDetail grid tweaking

1.4.5.3
- adding D3DX9_42.dll validation and installer to the CFSM Mac Wine version
  Mac Wine users should send the 'debug.log' file to the CFSM Developers for analysis ...

1.4.5.2
- fixed Pitch Shifter so that SongManager auto refreshes

1.4.5.1
- added Help menu item to the renamed Arrangement Analyzer feature
- fixed ArrangementAnalyzer tag
- fixed small issue with CSV export of Arrangement Analyzer data

1.4.5.0
- fixed SongManager (DDMax, BPM, FileDate, ConversionDate) column formatting
- fixed Edit Song Information call to RockmsithToolkitLib.dll

1.4.4.9
- direct users to customize CFSM Settings on initial SongManager load, or
  whenever a new SongData version is issued.

1.4.4.8
- fixed 'Repairs' 'Process Downloads Folder' ('Downloads' folder location can
  be reset in 'Settings' tab menu)
- added a user requested checkbox 'Auto Monitor Downloads Folder' to 'Repairs' menu
  which will start automatic monitoring of a user selected 'Downloads' folder which
  is used for incoming downloads, CFSM will apply auto repairs to the downloaded CDLC
  and then auto move the repaired files to the Rocksmith 'dlc/downloads' folder.
- improved user prompts for 'Repairs' 'Run Selected Repair Options'.

1.4.4.7
- fixed 'Settings' 'Include Arrangements Data' parsing action when returning to 'Arrangement' tab menu

1.4.4.6
- 5X faster initial SongManager scan (Arrangement data is optional, see 'Settings', 'Include Arrangement Data')
- apply standardize column formatting to SongManager and Arrangements data grids
- rewired Arrangement grid event handlers
- BassPick now displays as "True" instead of "1"

1.4.4.5
- added support for Mac compatibility to Arrangements
- read SongVolume from bnk file if SongVolume is null in Manifest
- restored system default settings to less restrictive mode

1.4.4.4
- improved full rescan estimated time to parse algo
- changed ToneChanges from the number of tones used to the tone changes count (TonesCount)

1.4.4.3
- standardized the grid export naming convention
- added additional  Arrangement Levels metadata to Arrangement gid
- fixed SongManager Details grid DDMax column

1.4.4.2
- fixed Accent Count and added Ignore (notes) Count

1.4.4.1
- fixed JSON and XML export features so that all or only selected, and visible data are exported
- added Accent and ToneChanges count to Arrangements grid
- fixed BassPick count

1.4.4.0
- force auto deletion of My Documents/CFSM folder to avoid issues with nullable values
- added XML and JSON file formats to grid export for testing
- made all Arrangements grid columns filterable

1.4.3.9
- rewired dgvArrangements events including column selection menu
- fixed datagridview IComparable bug to allow sorting of nullable values
- display null datagrid values as a blank instead of a zero (0)
- export null datagrid values as a blank instead of a zero (0)
- fixed CSV column export order to match the displayed datagrid

1.4.3.8
- added some additional user feedback for a full rescan
- attempt to fix date string to DateTime bug (unable to reproduce on devs machine)

1.4.3.7
- improved initial and full rescan song parsing speed

1.4.3.6
- restore/load CFSM default settings on first run
- restored parsing stopwatch

1.4.3.5
- removed audible warning that CDLC may not have SongVolume or AlbumNameSort
- SPECIAL NOTE: The newest version of CFSM will initially take longer to load your
                CDLC collection but after the initial run it will load much faster.
- added missing/additional song data columns to SongManager
- updated D3DX9_42.dll and set Settings to automatically deploy the revised dll

1.4.3.4
- add new Arrangements feature that provides complete (Analyzer) information for each song arrangement (replaces old Analyzer methods)
- parsing archives now extract directly from memory for improved speed
- Arrangements and other grids may be exported to common file formats (be sure to read any tooltips)

1.4.3.3
- added Tones column to Song Manger displayed as a concatenated string of tones from each arrangement
- Arrangements, Tunings, Tones, TuningFrequency, and Capo columns use same concatenated string format for improved filtering
- Improved Analyzer data CSV and JSON file exports
- display tuning Frequency instead of CentOffset in Analyzer data
- fixed potential arrangement double counting issue

1.4.3.2
- fixed columns Tuning and Arrangements to show proper 1D data which provides customizable sorting options
- added BassPick, CapoFret, and CentOffset to Analyzer data
- fixed quick reload of SongsDetail grid ChordNamesCounts display and scrollbar issue
- display OctaveCount in SongsDetail grid

1.4.3.1
- fixed SongsDetail datagrid display height

1.4.3.0
- fixed bug that prevented SongManager grid settings from reloading properly

1.4.2.9
- convert SongPacks DisabledSongs to more standardized DisabledEntries
- added Windows 10 NullReference exception handler when loading GridSettings
- added more descriptive error messages to log when CDLC are missing required data
- added 'Enable Quarantine' checkbox to 'Settings' menu to automatically quarantine corrupt CDLC when found
- fixed Analyzer data base zero index bug for Note and Chord count
- cleaned up songInfo.xml and analyzerData.xml serialization and eliminated null values
- added ChordNums to analyzerData.xml

1.4.2.8
- added .Net validation check
- fixed CFSM PC/Mac application title

1.4.2.7
- data binding practices clean up
- fixed reselect sorted data after delete

1.4.2.6
- added Unknown repair status for SongPacks created with older toolkit versions

1.4.2.5
- update data in SongManager after Repairs

1.4.2.4
- revised Analyzer data exporter and commented code
- remind user to remove filtering/selection before exporting Analyzer data
- fixed intermittent 'FileNotFoundException' exception in CanFilter method

1.4.2.3
- added 'Tuning' to Analyzer data export

1.4.2.2
- restructured data binding between the different data grids
- fixed sort glyph visibility issues on filtered and non-filtered columns
- preserve sorting selection after clearing search and/or filtering
- maintain the highlighted song selection after filtering is removed
- remind user to remove filter if filter is applied and no duplicates are found
- fixed Remastered Repair using .org files
- added Fix Low Bass Tuning to Repairs options
- fixed occasional bug in 'Files' 'Organize ArtistName Subfolders' caused by version 'N/A'
- improved Song Packs open file dialogue and messages
- only load one Custom Song Pack at a time

1.4.2.1
- fixed search, sort, click last, click any other; which would cause search to reset

1.4.2.0
- improved Help dialogue for SongManager and Duplicates
- consolidate duplicate toolstrip menu actions into the contextual menu
- implemented more generic code methods for enable/disable, and delete/move/backup

1.4.1.9
- removed unnecessary SaveSettingsToFile when RemoveFilter is called.
- implemented user suggestion to make 'Duplicate' actions work same as 'SongManager',
  i.e., right clicking on a song opens a contextual menu with various options
- added multiple selection of songs for File IO operations, such as, delete, move/backup, enable/disable.

1.4.1.8
- validate D3DX9_42.dll initially defaults to false.  This can be changed in 'Settings' menu.
- 'Duplicates' does a quick rescan rather than full rescan to improve speed.

1.4.1.7
- updated DDC.exe to latest version
- added 'Preserve Stats' checkbox to 'Pitch Shifter'
- added tooltip describing the expected behaviour of Pitch Shifter

1.4.1.6
- 'Pitch Shifter' 'Force E Standard Tuning' applies 440 Hz TuningPitch to minimize need for retuning
- updated RocksmithToolkitLib.dll to latest version

1.4.1.5
- improved 'Clean On Closing' method
- fix for persistent contextual menu bug 'Object reference not set to an instance of an object.'
  that could occur on startup when dgv settings have not yet been saved and/or when tabbing through menus

1.4.1.4
- issue new Release version
- fixed issue with 'Highest Fret Used' counting and saving
- automatically delete CFSM support files and subfolders if they need updating due to a revision

1.4.1.3
- added 'Highest Fret Used' to the Analyzer
- fixed contextual menu bug 'Object reference not set to an instance of an object.'
  that occur on startup when dgv settings have not yet been saved

1.4.1.2
- updated general help document

1.4.1.1
- updated RocksmithToolkitLib
- fix downloaded WebApp rar setup file names and links
- fixed InnoSetup installer script and webupdate feature
- fixed CFSM Autoupdate class method
- revised and added credits in the 'About' tab

1.4.1.0
- updated toolkit lib
- fixed initial show log condition
- added Mac Compatibility Mode checkbox to 'Settings' tab to force Mac Mode even on a PC
- added CFSM auto restart and rescan when OS compatibility mode changes

1.4.0.9
- testing Mac Wine beta release
- fixed Launch Rocksmith 2014 on Mac Wine

1.4.0.8
- updated toolkit libs that work with Wine on Mac

1.4.0.7
- getting ready for Mac compatibility

1.4.0.6
- code cleanup
- use the MD5 Hash value of 'D3DX9_42.dll' to validate the file

1.4.0.5
- added user selectable checkbox (ValidateD3D) to Settings tab for 'D3DX9_42.dll' validation

1.4.0.4
- added application manifest file to force user to run CFSM as Administrator
- validate D3DX9_42.dll file for either original Rocksmith 2014 or Rocksmith 2014 Remastered versions

1.4.0.3
- validate D3DX9_42.dll file installation and install per user selection

1.4.0.2
- added back InnoSetup log creation
- improved fatal error reporting

1.4.0.1
- restructured InnoSetup
- added unRAR ability to Inno Installer
- force user to run Inno uninstaller as Admin to reduce AV false positives
- synchronized develop and master repo branches

1.4.0.0
- release version issued
- does not include revisions from 1.3.3.7 beta still in testing

1.3.3.9
- a few tweaks

1.3.3.8
- fixed a old bug in GetObjectsFromRows method that turned up in SetlistManager
- only save analyzerData.xml file if ExtraMetaDataScanned is true
- only load analyzerData.xml if it exists

1.3.3.7
- split the songInfo.xml file into two files (for main song data and for detailed arrangement data)

1.3.3.6
- added an exception handler to VerifyCfsmFolders method for better debugging
- load (Analyzer) extra data on startup if 'Settings' checkbox is selected
- Rescan Quick and Full now works for (Analyzer) extra data when 'Setting' menu checkbox is selected
- Right Mouse Click on a song to show context menu options and Get Analyzer Data for selected songs
- correct status of 'ExtraMetaDataScanned'

1.3.3.5
- modified CopyDir to return false if source directory is not found

1.3.3.4
- changed to create application without a manifest
- incremented GUI (attempt to fix cfsm/archive error)
- force user to select RS root directory on fresh start

1.3.3.3
- backup original content (song packs) in the RS root folder/originals for safe keeping
- song packs and compatibility packs are searchable when checked in 'Settings' menu
- perform auto rescan when settings change (include compatibility, include base, extra data)
- fixed checkbox in 'Settings' to autoscan and show RS1 Compatibility in SongManager
- fixed checkbox in 'Settings' to autoscan and show Base Songs in SongManager
- added separate checkbox in 'Settings' to autoscan and show Custom Song Packs in SongManager
- fixed rescan method
- improved code uniformity

1.3.3.2
- change 'original' to 'originals'

1.3.3.1
- GorbyRulez helping debug now

1.3.3.0
- cleanup old SongPacks

1.3.2.9
- preserve some original files

1.3.2.8
- clean up rs root

1.3.2.7
- clean up rs root

1.3.2.6
- start with a fresh 'My Documents/CFSM' folder.

1.3.2.5
- incremented SongDataListCurrentVersion so that app will regenerate a new songs.Info.xml file

1.3.2.4
- added marquee progress bar to pitchshifter for better action
- profiles backup and logger date time stamp in ISO8601 format for compatibility
- synchronized profiles backup zip format and naming with CGT for compatibility
- downloaded CDLC are saved to 'dlc/cdlc' folder after repair
- fixed user profile backup and restore to/from 'My Documents\CFSM\ProfileBackups' folder
- added checkbox to PitchShifter feature to force arrangement to standard tuning
- optimized 'My Document/CFSM' subfolder validation/creation
- fixed scrollbars in Profile Backups form

1.3.2.3
Added scrolling, resize, and refresh to SongDetail datagridview

1.3.2.2
Package CFSM as a rar file for distribution to solve some AV issues
Merged earlier work to develop branch

1.3.2.1
- updated RSTK libs

1.3.2.0
- analyzer can now output song arr. data in JSON format
- if 'cdlc' folder exists in the 'dlc' folder, CDLCs will be moved to that folder from the download folder when "Process 'Downloads' folder" option is used in the repair process

1.3.1.9
- analyzer now only exports songs currently shown in the main data table
- corrected incorrect chord listing
- column headers in the CSV file exported by Analyzer now only show once on top
- added an option to include extra data in every scan (in Settings)
- the Analyzer will now automatically rescan the song with extra data if the arrangement data is not available to it

1.3.1.8
- added an option to export more arrangement data (number of chords, hammer-on/pull offs,...)
- improved updating process for older versions (prevented possible uncaught exceptions)

1.3.1.7
- improved user profile backup and restore operations
- allow user to restore a user profile backup when no user profile exist in the 'remote' directory
- allow user to reset the user profile 'remote' directory location
- require user to confirm location of user profile 'remote' directory even when auto selected by CFSM

1.3.1.6
- trim UserProfile Directory Path to avoid whitespace errors.

1.3.1.5
- added tooltip to toolstrip item 'User Profiles'
- added ability to reset the UserProfile Directory Path by right mouse clicking 'User Profiles' button

1.3.1.4
- recompiled CFSMSetup.exe

1.3.1.3
- added additional folders to 'CleanOnClosing'
- toggle 'CleanOnClosing' to off after cleanup

1.3.1.2
- fixed issue with 'CleanOnClosing' caused by moving 'cfsm' folder

1.3.1.1
- the contents of Rocksmith2014 'cfsm' folder are now located in 'My Documents\CFSM' subfolders
- testing new installer script, forcing clean install of CFSM

1.3.1.0
- grant additional write access to folders, attempting to fix AV and OS permission issues

1.3.0.9
- some improved tooltips
- testing new installer script, attempting to fix AV and OS permission issues
- the contents of Rocksmith2014 'cfsm' folder are now located in 'My Documents\CFSM' subfolders

1.3.0.8
- added 'File Date' and 'File Size' sortable columns to Song Manager datagrid.  Right click in column header to enable these.
- added additional checks, it is the intended function of the application to not apply any modifications, and/or repairs to disabled CDLC or any ODLC.

1.3.0.7
- fixed 'Files' organizer so that it removes empty subdirectories from the 'dlc' folder
- added additional tooltip WARNINGS to 'Files' organizer.

1.3.0.6
- added some additional tooltips
- fixed 'Files' organizer 'Processed' song count

1.3.0.5
- added additional progress bar updates during repair
- added feature to 'Files' dropdown menu that quickly organizes and renames CDLC into ArtistName subfolders (code from CGT)
- applied consistent use of GenericWorker code throughout application
- updated libraries and dependencies

1.3.0.4
- updated help instructions to new rtf format
- restored and improved function of 'Duplicates' move and delete buttons
- added duplicates (*.dup) to dlc folder cleaner

1.3.0.3
- improved Renamer template and property ordering
- updated 'Repairs Help' instructions

1.3.0.2
-fixed the typo in Setlist Manager help link

1.3.0.1
- hide the Repairs dropdown menu on startup
- set InnoInstaller so it no longer checks for legacy ClickOnce installation
- some typos corrected

1.3.0.0
- compatibility Release version of CFSM for Rocksmith 2014 Remastered
- eliminated rescan of SongCollection after Renaming
- added check to Max5 repair to improve package comments

1.2.9.9
- restructured solution configuration options

1.2.9.8
- fixed PitchShifter dgv updating when creating new pitchshifted CDLC files
- updated RocksmithToolkitLib.dll and dependencies to latest release version

1.2.9.7
- fixed 'Repairs' toolstripmenuitems toggling and save settings action
- fixed 'Delete' files action
- fixed handling and removal of corrupt CDLC and dgv refreshing

1.2.9.6
- move new CDLC from the 'Downloads' folder that have been previously repaired

1.2.9.5
- fixed Select All/None and Toggle Selection action so ODLC does not appear to be selected
- fixed 'Process Downloads Folder' move repaired file to 'dlc' folder

1.2.9.4
- fixed tuning 'Other' bug that occurred after repairs, rescan, or restore

1.2.9.3
- added warning message to alert user that disabled CDLC may not be edited

1.2.9.2
- fixed 'Process Downloads Folder' repair so folder browser displays properly
- added 'Reset DL Folder' so new CDLC downloads folder may be reselected
- fixed toolkitVersionFile ODLC check
- updated SongDataListCurrentVersion to accommodate new ODCL check

1.2.9.1
- fixed the unhandled exception appearing if Renamer was opened after clicking on Setlist Mgr.
- fixed the pausing bug after playing a song from right mouse button menu
- improved the download folder path check

1.2.9.0
- changed the way songs were rescaned after they were repaired

1.2.8.9
- added option to disable/enable tracks in the right mouse button menu
- added play/stop option in the RMB menu
- fixed position reset after sorting

- fixed toolkitVersionFile ODLC check
- Updated SongDataListCurrentVersion to accommodate new ODCL check

1.2.8.8
- fixed General and SongManager help links
- TODO: update General Help
- added user option to Settings to disable CFSM auto update
- added better file exclusions to WorkerParseSongs

1.2.8.7
- Added ODLC option to RepairStatus column

1.2.8.6
- Updated SongDataListCurrentVersion to accommodate new RepairStatus
- Changed to PitchShifter tone variable initialization
- Added PitchShifter updater code
- SongManager DGV is updated after deleting files

1.2.8.5
- Restored generic background worker for long running tasks

1.2.8.4
- Restored Pitch Shifter operation
- Fixed Enable/Disable
- Fixed CODLC Application Exit bug

1.2.8.3
- Combined Bulk Repairs, Repairs, and mods such as Pitch Shifting
- Added a new menustrip and toolstripmenuitems for these features in SongManager
- Moving project towards more generic and reusable code
- Added tooltip popups for all new features and items to help explain the use
- TODO debug and confirm operation of Pitch Shifter
- TODO conservatively add back background worker or task factory to repairs and pitch shifter as needed

1.2.8.2
- RepairManager for Dev review
- Added cmsRepairOptions and cmsRestoreOptions
- Fixed issues with dgvRepairManager not working with Settings tab

1.2.8.1
- added new Repairs  Manager tab with all repair options in one place
- removed repair options from Song Manager
- updated ODLC list

1.2.8.0
- added Repairs to Song Manager
- made some more generic methods based on BulkRepairs.cs in RepairTools.cs
- added "Repair/Add DD/Fix 5 Arr error" options to Song Manager

1.2.7.9
- Added user selectable checkbox to 'Ignore Multitone Ex'

1.2.7.8
- Added auto repair for multitone exceptions to convert corrupt arrangement to single tone
- Updated RSTK libs
- Updated DDC to 3.2 beta (chord density fix) version

1.2.7.7
- added DD error logging to Bulk Repairs
- fixed Tuning 'Other' bug

1.2.7.6
- changed action of 'Repair Maximum Playable Arrangements', the maximum arrangements will be kept
- show the combined contents of 'remastered_error.log' and 'debug.log' files in the Error Log Viewer GUI
- added 'Empty Log Files' button to 'Settings'

1.2.7.5
- First version of the fix "EOF tone issue" (less corrupt files)
- Updated ODLC list

1.2.7.4
- Added restore corrupt backups to Bulk Repairs

1.2.7.3
- Fixed bug in Bulk Repairs 'Add DD' option

1.2.7.2
- Fixed Null Exception ODLC check in Bulk Repair

1.2.7.1
- Bulk Repairs will ignore the contents of the 'inlays' subfolder

1.2.7.0
- renamed Repairs to Bulk Repairs to better reflect purpose
- added option to repair CDLC that have already been repaired in Bulk Repairs

1.2.6.11.
- fixed progress bar in Song Manager & corrected issues with updating the song collection

1.2.6.10
- added an option to apply Dynamic Difficulty in Song Manager

1.2.6.9
- upgrades and code improvements to CFSM Repair feature
- use CFSM standardized grid colors for the Repair feature
- added "Repair Maximum Playable Arrangements" to make CDLC compatible with RS14R arrangement limitations
- added multiple repair options to reduce the number arrangements in a CDLC
- CDLC that exceed the RS14R arrangement limit are automatically moved to 'backup' folder
- added error checking to Repair feature options
- added a generic and reusable background worker
- added Dynamic Difficulty Creator to Repair feature

1.2.6.8.
- added a "pitch shift" option to Song Manager (add multipitch pedal to tones and set tuning to E Std/Drop D)
- updated ODLC list

1.2.6.7
- fixed bug in CleanLocalTemp
- added periodic clean up to Repair to save disk space

1.2.6.6
- added user warning messages and color change to 'Repair' tab
- add exception handling to CFSM Global log
- code clean up

1.2.6.5
- split out Repair functionality into separate reusable methods
- optimized use of Repair background worker
- additional progress and reporting features for Repair
- added toggling to Repair controls to prevent some mistakes

1.2.6.4
- fixed bug duplicate CFSM comments were being added to XML files
- added SubclassedDataGridView for better control over scrollbar visibility
- reworked Repairs tab feature
- localized code from remastered.exe CLI for better performance and reporting
- added progress and status reporting to Repairs tab
- added auto clean to 'dlc' folder to prevent issues with old backup files

1.2.6.3
- added multithreading to Repairs tab

1.2.6.2
- updated Repairs tab - added the new version of RemasteredCLI & RSTK lib
- fixed the log and the backup function
- added an option to make an archive with corrupt CDLC and remove them
- updated ODLC list

1.2.6.1
- add new CDLC remaster/repair options to 'Repairs' tab
- fixed the archiving issue SongPacks tab (updated 7z.dll and code)

1.2.6.0
-Add option to repair/"remaster" CDLC affected by 100% bug
-Updated RSTK libs
-Updated ODLC list

1.2.5.3
-Added file length and file path name validation to Renamer feature
-Fixed typos
-Added PreBuild events to delete old files from Output directory

1.2.5.2
-Updated ODLC List

1.2.5.1
-Fixed inversed selecting in select all older versions (newer instead of older versions)

1.2.5.0

-Fixed bug in select all older versions
-Updated VersionInfo.txt file on server
-Minor adjustment to app downloader

1.2.4.0
-Added option to select all older versions in Duplicate tab
-Updated ODLC List

1.2.3.9.
-Updated ODLC List

1.2.3.8
-Added toggling (enable/disable) to About menu during app downloads
-Fixed RSTK installation path issue
-Moved reusable generic downloader and url extractor to AutoUpdate.cs
-Converted AutoUpdate.cs to reusable generic methods

1.2.3.7
-Added EOF, RSTK and CGT Deployment Strategies to About menu
-Upgraded 7z.dll to support RSTK deployment

1.2.3.6
-Updated ODLC list

1.2.3.5
-Updated ODLC list

1.2.3.4
-Fixes to ODLC check methods

1.2.3.3
-Moved ODLC check methods to separate form

1.2.3.2
-Added ODLC highlighting in Duplicates tab menu for consistency with SongManager
-Cleaned up UC SongManager methods
-Added a link button to SongManager to allow users to "Find CDLC replaced by ODLC" (Lovro method)

1.2.3.1
-Allow user to specify highly customized paths for Rocksmith root

1.2.3.0
-Fixed Duplicates 'Selected' checkbox column coloring
-Added Duplicate PID log messages

1.2.2.0
-Testing ODLC colouration and notification
-Added ReleaseNotes.txt to server

1.2.1.9
-Updated autoupdate paths
-Issued first Release Version of CFSM with Inno Installer

1.2.1.8
-Changed behaviour of Edit Song Information so that only edited CDLC updated
-Force Edit Song Information validation
-Combined LocalMethods and LocalControls into LocalTools
-Updated RocksmithToolkitLib.dll and required support files
-Added ww2ogg executables (required by RocksmithToolkitLib for now)
-Updated PreBuild to copy support files where they are needed
-Cleaned up some old ClickOnce artifacts

1.2.1.7
-Fixed SetlistManager Master Songs right click Select All/None action
-Fixed RemoveGridSettings method

1.2.1.6
-Fixed "colSongPackSelect cannot be found" error
-Fixed "dgvSetlistMaster column DataPropery 'Path' can not be found" error
-Fixed SetlistManager context menu, right click on a song

1.2.1.5
-Added additional error reporting to Tagger
-Fixed bug in SongManager column settings

1.2.1.4
-Added license agreements and credits for library dependencies
-Fixes to UserProfile backup/restore and frmProfileBackups

1.2.1.3
-Fixes to Renamer and issues with anltr libraries.
-Auto open Show Log for Renamer Preview

1.2.1.2
-Reverted to fixed "Unhandled exception ..."

1.2.1.1
-Customized Antlr for use with CFSM.
-Made mouse left click row selection method consistent across all tables
    - select/deselect a single row by Ctrl-Click
	- select/deselect multiple rows by Shift-Click on first row and
	  whole holding Shift, click on the second row
-Made all grids MouseUp action the same

1.2.1.0
-Added closing event to the tray context menu
-Fixed right click menu in Duplicates tab
-Added right click column editing in Duplicates tab

1.2.0.9
-Added "Profile Backups" form
-Optimized RocksmithProfile class (better Steam path detection, ...)
-Fixed icons in other forms

1.2.0.8
-Fixed a bug with filtering and the use of multiselect
-Added filtering to columns where it was missing

1.2.0.7
-Found and fixed source of SetlistManager left click on column header sorting hang
-Changed all occurences of AutoSizeMode AllCells to None or DisplayCells as appropriate

1.2.0.6
-Fixed checkbox to show 'My CDLC Only' in SongManager
-Fixed SaveSettings happens before removing Filter in SongManager
-Cleaned up some resource refereneces

1.2.0.5
-Retain Song Manager column order and sizing after Rescan
-Fixed Song Manager DataPropertyName for column Charter

1.2.0.4
-Added new filter to prevent Song Packs inclusion in Song Manager GUI

1.2.0.3
-Added File Name column to Setlist Manager
-Added Move to Setlist button to Setlist Manager

1.2.0.2
-Updated CFSMPostBuilder project
-Updated CFSM Auto Updater and added logger feedback

1.2.0.1
-Updated RocksmithToolkitLib.dll and other project source libraries
-Fixed AutoResizeColumns bug
-Moved RADataGridViewSettings ManagerGridSettings to DataGridViewTools library
-Fixed datagridview refresh for Duplicates Enabled/Disabled
-Added show enabled or disable Duplicates (Rescan button plus Ctrl-E or Ctrl-D)
-Added 'ShowSetlistSongs' to application save settings

1.2.0.0
-Complete reorganization and unification of refactored code
-Cleaned up Song Pack logic
-Updated RocksmithToolkitLib.dll and other project source libraries
-Made SongEditor consistent with toolkit and fixed Low Bass Tuning Fix
-Fixed bug with removing empty Setlists
-Fixed bug in SongManger UpdateToolStrip
-Fixed bug in SetlistManger context menu Show

----------------------------------------

1.1.3.4
-Added validation checks to Song Editor feature
-Fixed Song Editor textbox tabbing order
-Added Album Sort variable field to Song Editor
-Added Artist Sort, Title Sort and Album Sort columns to Song Manager (display songs as they will appear in the game)

1.1.3.3
-Moved DatagridviewTools from CustomsForgeManagerLib to project DataGridViewTools as generic reusable methods
-Code cleanup and refactoring
-Fixed bug in LoadSetlistSongs
-Converted GetSongByRow methods to generic reusable extensions GetObjectFromRow<T>
-Created additional reusable DgvExtension methods
-SetlistManager code optimization and revision per user input
-Added context menu right-click features to SetlistManager - copy/move/delete and others
-Added custom song pack validation
-Fixed Duplicates filtering action when 'Include Setlist Songs' is unchecked
-Fixed bug in TuningToName extension method

1.1.3.2
-Applied relection method to Duplicates PID checker
-Fixed colPID and colPIDArrangments bug in Duplicates

1.1.3.1
-Added checkboxes to Song Manager and Setlist Manager to show/hide songs in subfolders/setlists
-Fixed yellow highlighting for songs used in setlists
-Used generic double buffering routine to reduce flickering in SetlistManager and Duplicates

1.1.3.0
-Recoded SetlistManager to allow duplicate songs and multiple copies of CDLC in different Setlists

1.1.2.9
-Fixed SongData variable Selected so that ODLC may be selected in all tables except dgvSongsMaster

1.1.2.8
-2X speed boost for Song Pack repackaging
-Added author/charter name to repackaged Song Packs

1.1.2.7
-Add ability to edit Custom Song Packs produced by RSToolkit
-Eliminated Song Pack methods datagridview column dependencies
-Added databinding to dgvSongPack to provide column filtering
-Added LoadSettingsFromFile to all Populate (initialization) methods

1.1.2.6
-Fixed SetlistManager search feature
-Fixed Duplicates deletion/moving (ODLC may be deleted/moved only in Duplicates)
-Prevent ODCL in SongManager checkbox Select from being checked

1.1.2.5
-Removed handles from toolstrips to prevent dragging issues
-Made audio toolstrip Visible when SongManager tab is active
-Moved all *.GridSettings.xml files to DgvSettings folder
-Fixed Renamer Docking and added user warning message
-Created 'Launch Rocksmith' exception handler in case Steam version of Rocksmith is not found

1.1.2.4
-Fixed crash when tabbing back to SongManager after a rescan on Duplicates

1.1.2.3
-Fixed link Select All/None action in SongManager
-Fixed link Toggle Selection in SongManager (action is a bit a brain bender but correct)

1.1.2.2
-Fixed bug with loading users SongManager grid settings on startup

1.1.2.1
-For better compatibility, changed all project solution platforms to x86 CPU
-Add backup and restore features to user profile options
-Added feature to auto save the profile directory path to cfsm.Settings.xml

1.1.2.0
-Added subfolders to Duplicates search
-Made Duplicates table columns consistent with SongManager table
-Fixed Duplicates PID duplicate finder
-Created standard datagridview appearance theme to provide more uniform appearance to CFSM
-Fixed ReLoadColumnOrder so that it works even with not perfectly matched datagridviews columns
-Added Gnomes killer to delete CFSM directories that still may be open or not empty
-Made Settings GUI generic so that it can be used for all UserControls to save DataGridView settings
-Applied IDataGridViewHolder, INotifyTabChanged consistently across UserControls that need it

1.1.1.9
-Added checkbox option to Settings tab to cleanup all temporary directories to save disk space
-Made SongPacks combobox generic so additional song packs may be added in future
-Added user protection from 'self' to SongPacks
-Added column Song Source to SongPacks to clarify source of data
-Applied standardize appearance settings to SongPacks datagridview

1.1.1.8
-SongPacks is debugged and working - ready for beta testing.
-Added generic and reusable archive entry extractor, injector, and remover methods.
-Added toolstrip progress bar action and addition log file entries for SongPacks

1.1.1.7
-Added song time display to Audio Playback ToolStrip (APTS) and cleaned up appearance
-Added tooltips to APTS progressbar and Rescan button to alert users of alternate functions
-Fixed bug ... if RS Installation Directory is changed then full rescan is required
-Added check to CashePsarcEditor for cache.psarc file to prevent potential ToolkitLib exceptions
-Converted all usage of 7za.exe to local native library (SevenZipSharp.dll) for cross platform support
-Converted profile backup utility from ICSharpCode.SharpZipLib.dll to SevenZipSharp.dll
-Debugged and restuctured SongPacks (cache.psarc portion is working but modded cache.psarc is missing data)

1.1.1.6
-Fixed "Include RS1 Compatibility Pack" setting
-Fixed bug in worker when scanning "rs1compatibilitydlc_p.psarc"
-Fixed bug in renamer when [Artist,Title,Author, or Album] has a backslash
-Added "Dynamic Difficulty Level" to renamer
-Added IsRsCompPack property(Non-Persisted) to song data

1.1.1.5
-Added "Not" to custom filter
-Added OfficialDLC property(Non-Persisted) to song data
-Official DLC painted with a different font(bold) in song manager
-Disabled menu items "Song Editor","Delete","Tagger Preview" for Offical DLC in song manager
-Charter name = "Ubisoft" for official dlc
-Added MultiSelection [Control and Shift keys] in song manager
-New unit test function to test the new string functions in NCalc
-Started documentation for tagger


1.1.1.4
-Changed SongData "Tagged" property to SongTaggerStatus[True,False,ODLC].
-More work to custom filters, and added to beta
-DD/NDD fix when tagging songs

1.1.1.3
-Fixed bug in tagger where the program didn't recognize the combo arrangement
-Removed dependency of nvdxt.exe from RocksmithToolKitLib and appened a [CFSM] suffix to the ToolkitVersion commit.
-Fixed bug in SongEditor when replacing a corrupt or non-existing CDLC image
-Added artwork to song info form
-More work done to custom filter, it's working with one custom filter, but not multiple(only enabled in debug build)
-optimized DataGridViewTools.GetFilterStatus

1.1.1.2
-Fixed bug in custom tag themes.
-included zagatozee's custom tag theme
-started working on gridview custom filter.

1.1.1.1
-Added Theme designer and preview
-Using new PSARC implementation where needed
-Removed tagger from main form and added to songmanager
-Consolidated selection buttons into one button with a dropdown in songmanager
-Add mass editor to edit multiple songs at once, currently only AppID is implemented
-Fixed extraction error in SongPacks.UnpackSongCache

1.1.1.0
-fixed bug in renamer (http://customsforge.com/topic/24182-renamer-dont-rename/?p=185449)
-New tagger XML file format, old themes will still work
-Created CFSM.Utils and DF.Winforms.ThemeLib assembly
-Created own implementation of PSARC in CFSM.Utils
-Added a UnitTest project
-Added SongPacks

1.1.0.1
-Merged DataGridViewTools filtering fixes
-Fixed bug in filtering Show All links
-Fixed 'Index was out of range' exception in dgvDups_CellFormatting

1.0.7.6
-Merged the audioplayer and tagger menustrip together.

1.0.7.5
-Implemented audio player engine (using the bass library).

1.0.7.4
-Main form size and position is restored on startup
-SortColumn and SortDirection is restored on startup
-Worker sorts the collection after loading
-fixed bug where frmMain.FormClosing was being called twice
-removed "col" prefix from the cmsSongManagerColumns MenuStrup
-Changed "Tagged" column to filter

1.0.7.3
-Fixed selection bug in songmanager

1.0.7.2
-Changed SongData to inherit NotifyPropChangedBase
-Fixed bug in Duplicates  when clicking a checkbox, the grid would scroll and select the top record.

1.0.7.1
-Added a ClickOnceUpgrade form for user to upgrade to the latest version with the new installer.

1.0.7.0
-Added new VS configurations (PublishBeta, PublishRelease)
-Added the new server info to the program and installer
-Added "SETINSTALLERTYPE" & "CREATEVERSIONINFO" switches for CFMPostBuilder

1.0.6.9
-fixed a bug when saving images in CDLC
-changed lovroman's icon
-optimized Tagger rescan.
-fixed a couple of links in the about box

1.0.6.8
-Fixed Tagger to allow for retagging songs directly without need to untag first.
-Fixed SongManager Selected checkbox to work with Tagger.
-Fixed colTagger display update.
-Added additional Tagger feedback to Log messages.

1.0.6.7
-Added low bass fix to song editor
-embedded the css in to the html export preview
-Converted a few jpeg images to png
-Changed all "CFM" refferences to "CFSM" (including the WorkDirectory)

1.0.6.6
-Changed how arrangement grid column colors are populated -On Grid CellFormatting event.
-Added a css style (that resembles the ignition theme) for exporting to html.
-Created CFMHtmlPanel that inherits from HtmlPanel

1.0.6.5
-Fixed Settings docking problem
-Moved Tagger ToolStrip to top line in SongManager
-Adjust SongEditor Arrangements table visibility

1.0.6.4
-Added non-persisted IsMine property in SongData class
-Changed LoadFilterBindingList parameter from dynamic to IList<SongData> in SongManager
-SongEditor : Album art can be changed, had to write a small hack in order to implement
-Added html viewer(currently implemented in export to html). Uses HTML-Renderer (https://github.com/ArthurHub/HTML-Renderer) which is cross platform native c# without external dependencies. Some other uses would be a internal help viewer.
-ImageTools : Gave DDSImage an IDisposable interface
-ImageTools : Added Bitmap.ScaleImage() and Stream.ToDDS() extensions.
-SongEditor : Only ask to "update the 'Persistent ID'" when saving as a new file.


1.0.6.3
-Fixed bug deleting multiple duplicates at one time
-Fixed Duplicates table update after move/delete
-Added convert csproj to VS2010 feature in CFMPostBuilder app and cleaned up ThirdParty folder
-Added Tagger column to SongManager and fixed Settings display running off screen

1.0.6.2
-Started work on a CrossPlatform class
-Move Gridsettings to a separate file
-Fixed bug in Worker
-GridView : Columns are only sorted when using the left mouse button
-Added WINDOWS DefineConstants to the project
-Added full rescan when user holds down the control key when clicking the rescan button

1.0.6.1
-Added ArrangementInitials to SongData for the renamer
-Added arrangements to renamer_properties.json
-User rename template saves and loads with settings
-Rename template preview
-Renamer inserts template at the textbox position and deletes selected text
-Program will activate and restore the the main window of the another instance when another instance is running
-Converted some more strings to resource strings

1.0.6.0
-Changed the Exporter to only write visible cells
-Exporter can export from any control that contains a grid by using the IDataGridViewHolder Interface
-Moved Exporter functions to frmMain
-Added a CDLC Creator property to settings
-Added a filter to only display the users own cdlc.

1.0.5.9
- A duplicate with duplicate PIDs is rendered in a different color when not in findDupPIDs mode.
- Added parent property to Arrangement class in SongData.cs

1.0.5.8
-Add duplicate Persistent ID finder to the the Duplicates tabcontrol

1.0.5.7
- worker : Added Globals.CancelBackgroundScan to avoid problems when closing the application during scanning.
- Autoupdate : Added code to run the setup program when new version is detected.
- Tagger : Added #ifdef to hide the tagger toolbar when TAGGER is not defined
- Inno : Added code to run ClickOnceUninstaller
- Inno : Fixed some other problems, add features. Besides the CFSM Server, I think that it's done.

1.0.5.6
-Refactored class project libraries
-Applied consistent nomenclature to class project library csproj files
-Confirmed each Configuration Build functions and tested each build app bin
-Set each class project library to x86 for consistency (this allows greater cross platform support)

1.0.5.4
-Made PostBuild nomenclature consistent across Solution Configurations
-Changed PB script to clean up remaining build remnants

1.0.5.3
-Fixed sort glyph visibility in dgvSongDetails (no need for FilteredBindingList)
-Fixed boarder/padding in dgvSongDetails
-Set all configurations to x86 for consistency (this allows greater cross platform support)

1.0.5.0
-Added better exception handler for sorting bug in FilteredBindingList
-Updated Solution Configuration for Developers

1.0.4.9
-Quickfix to some SongManager grid issues

1.0.4.8
-Fixed SongManager detail table crash
-Add new build to Solution Configurations for developer investigation
-Added exception handler for sorting bug in FilteredBindingList when data is null/empty it can not be compared

1.0.4.7
-Fixed lib referneces so that they are not removed by Clean Solution and added RocksmithToTabLib.dll to lib folder

1.0.4.6
-Added RocksmithToolkitLib project back to solution so devs could resolve Audio dependencies
-Removed ThirdParty Audio tools exe and bin files.
-Set frmSongEditor AutoScale to None to improve forms layout and visibility
-Changed all ucSongInfo controls Anchor to top, left for consistent layout

1.0.4.5
-Switched CFMAudioTools and CFMImageTools to x86 Platform for consistency and backward compatibility

1.0.4.4
-Add ThirdParty apps to the project so that Publish works properly
-Reduced size of songinfo.xml by eliminating redundant storage of DLCKey
-Commented out Line 241 from SongTagger
-Removed RocksmithToolkitLib project files
-Put back CFMAudioTools for Release build

1.0.4.3
-Fixed a gridview bug in SongManager, also added an eventhandler to log errors on a gridview data error.
-Fixed bug in DDSImage when a DDS image doesn't have a dwPitchOrLinearSize value.
-Changed AppSettings to a singleton, and removed it from globals. Use AppSettings.Instance instead of Globals.MySettings.
-Added ShowLogWindow to AppSettings
-Changed "SongDataListCurrentVersion" to "2" because of change of "SongKey" to "DLCKey"
-Added ScrollSpeed and TuningPitch columns to ucArrangements
-Image extention (image).ToDDS uses nvdxt.exe until the DDS writer is ready
-added RocksmithToolkitLib to solution (for debugging)

1.0.4.2
-Updates to SongEditor Arrangements Editor
-Add required details to SongEditor to produce valid CDLC
-Fixed bugs in LoadSongCollectionFromFile method

1.0.4.1
-Updated SongEditor Arrangements tabmenu to use toolkit like Arrangement Editor

1.0.4.0
-Replaced ComboBoxEditingControl.cs code, works with ucArrangements and ucTones
-Change some grid colors in SongEditor to show better on CRT displays.

1.0.3.6
-Removed the Scan on Startup option, changed how the scanning logic works on startup
-Added vertical scrollbox to duplicates
-fixed a bug in Duplicates when Enabling/Disabling
-Added an image to show a teams profile picture when hovering over a link in the about box. And added a new ProfileLinkLabel class.
-changed some of the static getter properties in Constants to real constants
-added some URL constants
-started to move strings into resources.resx for localization.

1.0.3.5
-Added songlist version info to songsinfo.xml
-removed the Only Scan New Songs check box in settings


1.0.3.4
-Fixed sorting problems in the grid (DataGridViewTools : FilteredBindingList)
-Added arrangements editor to the song editor.
-removed the NumericUpDownFixed control (it did nothing)
-Added myself(DreddFoxx) to the about box :)


1.0.3.3 (merged from NewSongParser branch)
-Recoded the song scanning engine. Scanning engine now uses filedate/filesize to determine if the song has been modified and will only scan new and modified song, will also remove deleted songs from the datasource.
-Removed the "ScanNewSongs" in settings and "SongFilesPath" from constants, they are no longer needed.
-Added an OnScanEvent event and IsScanning property in Globals. The mainform uses it to disable/enable the tcMain tabcontrol.
-Added a "DebugLog" method to Globals.

1.0.3.2
-Added generic benchmarking method to Extensions

1.0.3.1
-Fix frmSongInfo BLRV display
-Optimized PsarcBrowser to accommodate songpacks
-Added a toolstrip Help button to frmMain along with general Song Manager help text
-Fix some SongManager HotKey issues caused by new filter and sort features
-Cleaned up some cell formatting (coloring) issues caused by new filter and sort features

1.0.3.0
-Added arrangement information for Vocals to SongManager (user requested)
-Added arrangements (BLRV) to search field criteria in SongManager (user requested)

1.0.2.9
-Changed the reference to CFMImageTools to point to the project class library and not the bin dll while the class library is in development to eliminate possible commit conflicts occuring with CFMImageTools.dll

1.0.2.8
-Hotfix for commit conflicts

1.0.2.7
-Removed class library projects references that are not in active development (left in CustomForgeManagerTools folder for future reference) and replaced with bin dll library references from lib folder
-Fixed showlights generation in SongEditor
-Fixed recolor BLRV after filtering set to all
-Reset application PostBuild events (confirmed Release build output is protected)

1.0.2.6
-Fixed the directory structure for the CFMAudioTools
-Added a reference to CFMAudioTools to RocksmithToolkitLib. The Revorb function in RocksmithToolkitLib.Ogg.OggFile no longer needs the external apps �ww2ogg.exe� and �revorb.exe�, nor does it need the codebook files. The codebook files are stored in the CFMAudioTools.Resources. The assemebly will use the new features when compiled with the "CFM_AUDIO_TOOL" conditional statement.
-Added hotkeys to hide/show the top toolbar and the log. F3: Show/Hide log, F12: Show/hide toolbar.
-ucSongInfo now uses events to determine if it has been modified.

1.0.2.5
-Changed profile backup to use ICSharpCode.SharpZipLib to be consistent with toolkit
-Fixed Export for selected songs
-Changed some SongData variable types for better table sorting
-Fixed PsarcBrowser, not all songs have showlights.xml
-Add progress bar to SongEditor
-Fixed SongInfo AutoScale issues

1.0.2.4
-Added ToolStripContainer to frmMain with a 'utilities' menustrip and removed the utilities tab.
-Moved utility methods to CustomsForgeManagerLib.Extensions
-Removed "LogMessages" from settings.
-Added "FullScreen" setting.
-Created an assembly "CustomForgeManagerTools" that uses DevIL image library (had to create a new assembly to use unsafe code), in the future this assembly will also contain some audio tools(bass library).
-ucAlbumArt loads the album artwork(currently can not edit)

1.0.2.3
-Song Editor is now working in the tests that I've done.
-Added a base class for all song editor controls to descend from.
-Updated ucSongInfo and ucTones controls. Both are working.
-Merged the AppSettings and SettingsData in to one class and inherited
-AppSettings to a new class "NotifyPropChangedBase"
-Added a SectionCount in the SongData.Arrangement class and added it to the DetailsGrid in the SongManager control.
-Added a "LogMessages" property to AppSettings, disabling speeds up song parsing significantly.

1.0.2.2
-Initial commit of built in Song Editor feature (right click on song in SongManager and select Edit Song Information)
-Feature is not ready for release only for developer review

1.0.2.1
-Only delete those application files from CFM necessary for a clean startup
-CFM folder is now stationary and may be used to store any users created folders and files
-Added checkbox to Settings "Rescan Only New Songs (Faster Loading)"

1.0.2.0
-Added ClickOnceUninstaller.exe to help cleanup old CFM installs
-Added custom column filter graphics to draw attention to filtered columns
-Only show parsing times log while in debug mode for Developer use

1.0.1.9
-Updated SetlistManager Help file
-Removing a setlist also removes/resets the setlist songs
-Made DD visible in SetlistManager so that it can be used for making setlists
-Fixed DD bug in Renamer
-Use RocksmithToolkitLib.TuningDefinition.xml
-Implimented fully sortable and filterable datatables with excel like column sorting/filters
-Implimented Master/Detail tables for SongManager information to show complete arrangment, tuning and DD info
-Adjusting code to add future CFM song editor freature

1.0.1.8
-Fixed SetlistManager double parsing on initial load
-Permit SetlistManager to load disabled duplicates (w/ user warning)
-Corrupt CDLC are automatically moved to RS Install Directory, folder cdlc_quarantined
-Moved duplicates are stored in RS Install Directory, folder cdlc_duplicates
-Fixed Setlist enable/disable to upadate all songs in setlist

1.0.1.7
-Made CSV Export default to the CFM folder in My Documents
-Fixed HTML and BBCode export of selected songs
-Implimented reusable code (NoteViewer) for Exports, Help and About
-Fixed SetlistManager Search, again
-Made Post Build Event generic

1.0.1.6
-Permanent fix for toolstrip progress bar cross threading issues on initial startup
-Add fail safe on startup to ensure CFM folder is deleted if something goes wrong
-Added ClickOnceUninstaller for application removal and cleanup
-Fixed DateTime culture to prevent multiple variants appearing in single table
-Fixed BBcode, HTML and CSV export functions
-Fixed SongManager colSelect sorting enable/disable bug
-Add clickable column header sorting to SetlistManager
-Added fancy binding between dlcSongs and setlistSongs
-Fixed bug in Remove Setlist

1.0.1.5
-Switched method to find duplicate songs (old method may not work on some i7 cpu)
-Added maximum value to Dynamic Difficulty
-Shortened column header Dynamic Difficulty to DD for better appearance
-Added temporary crossthreading workaround for toolstrip progress bar
-Added Release PostBuild Events

1.0.1.4
-More work on Date format culture variants
-Fixed SongManager sort on colToolkitVersion
-Show in SetlistManager toolstrip the number of songs used in setlists

1.0.1.3
-Allow CFM to be moved to the back (not always topmost)
-Fixed startup eye candy to show SongManager when scanning songs on startups

1.0.1.2
-Added some eye candy for first run while parsing songs
-Updated 'File Name' column in all tables with current enable/disable information
-Debounce fast clicking the 'Select' checkbox in SongManager

1.0.1.1
-Fixed double rescan bug in SongManager
-Fixed some rescanning and parsing issues caused by UC Settings
-Tweaked Background Worker cross threading issues

1.0.1.0
-Fixed right click to delete DLC song in SongManager (dgvSongs were not updating correctly)
-Added 'tuning' to Renamer template options
-Maintain correct enable/disable condition when renaming songs
-Fixed renamer file name and file path issues
-Renamer can also be used to create setlists by adding new setlist directories

1.0.0.9
-Fixed right click to access DLC Location in SongManager
-Added error checking to Renamer for empty/null data
-Removed extra underscores added by Renamer

1.0.0.8
-Improved auto rescan technology
-Added conditional check to validate 'dlc' folder songs.
-Made toolstrip label messages consistent
-Added generic starting directory path to UC Utilities backup profiles feature

1.0.0.7
-Fixed Renamer template file path
-Added check to Renamer for invalid file names
-Added option to remove spaces from Renamer file name
-Fixed some rescanning issues in SongManager, Duplicates, and SetlistManager
-Fixed SongManager column Update sort issues and implimented exception handler
-Add smart scan technology (detects when songs have been added or removed and rescans automatically)
-Fixed SongManager RS1Compatiblity scanner
-Fixed some tabpage reloading issues

1.0.0.6
-Revised toggle functions in SetlistManager to toggle 'Select' checkboxes
-Fixed SetlistManager button bugs

1.0.0.5
-Removed renaming of cache.psarc in SetlistManager
-Highlight dgvDlcSongs that have already been used in a setlist
-Removed some redundant code from SetlistManager, more code optimization
-Added 'Delete Selected' button to SongManager with saftety interlock checkbox
-Fixed SetlistManager UC window docking and positioning when in release mode
-Fixed NoteViewer window position to always be topmost in release mode

1.0.0.4
-Fixed issue causing SongManager columns not to be colored after sorting

1.0.0.3
-Code cleanup and refactoring
-Fixed 'Select' checkboxes in SetlistManager to allow user to check 'Select'
-Fixed 'Enable/Disable' for multiple selection in SetlistManager
-Added ignore Inlay(s) folder to SetlistManager
-Force user to check 'Select' in SetlistManager, for fewer mistakes/accidents
-Add FirstRun detection to remove old application directory contents if it exists
-Corrected bug in SongManager, RS1Compatiblity songs can not be individually enabled/disabled
-Restructured SetlistManager for safety, optimized code, improved exception feedback
-Added generic Note Viewer Form (for viewing Release Notes, Setlist Manager help, etc)
-Added file path to SongInfo form

1.0.0.2
-Fixed Renamer and provide ablity to rename only user selected (checked) songs
-Added renamer template builder (simply double click any Key(s) to select and build template)
-Added Clear button for the renamer template
-Added 'The' mover checkbox to Renamer, i.e. The Beatles -> Beatles, The
-Added 'The' mover checkbox to Song Manager, i.e. The Beatles -> Beatles, The
-Removed 'alpha' from application title
-Fixed deleting issue in Duplicates tab

1.0.0.1
-Enabled left mouse button clicking on 'Select' checkbox in SongManager
-Fixed 'Enable/Disable selected' in Song Manager
-Fixed 'Enable/Disable selected' in Duplicates
-Fixed bug in Duplicates that will occure if user reorders columns
-Made Duplicates and Song Manager button placement consistent
-Reverted to VS2010 solution again, please try to keep it this way ;)

0.1.4.2
-Added ShowLog for Developers use when in Debug mode
-Made Duplicates dgvDups naming consistent with SongMangager dgvSongs naming
-Fixed BLVR background coloring including on initial startup
-Fixed SongManager rescan after deleting duplicates
-Fixed column name "Status" that is shown in Settings lstDgvColumns ListView
-Added additional error checking to Rocksmith Installation Directory selection.

0.1.4.1
-Fixed arrangement columns' names
-Fixed row double click crashing
-Fixed column resizing by setting AutoSize Columns to None

0.1.4.0
-Replaced search textbox with cuetextbox
-Added all columns to SongManager grid
-Fixed grid behaviour and default settings
-Hide log by default
-Dock split panel set to fill to make maximizing work properly
-Fixed SongManager and Duplicates conditional rescanning
-Implemented reusable background worker class for parsing songs
-Fixed cancel background worker
-Added error checking to Renamer ... duplicates must be removed/renamed first
-Added error checking to context menu cmsSongManagerColumns
-Added a usable property to renamer: filename - original file name before renaming.
-Changed Start() to Restart to avoid counter time additions.

0.1.3.8
-Fixed SongManager and Duplicates conditional rescanning
-Implimented reusable background worker class for parsing songs
-Fixed cancel background worker
-Added error checking to Renamer ... duplicates must be removed/renamed first
-Added error checking to context menu cmsSongManagerColumns

0.1.3.7
-Optimized/Minimized (re)populating of UC tabpages
-Converted Duplicates UC to datagridview to give greater flexibility
-Made Duplicates UC appearance and shortcut keystrokes the same as SongManager for consistency (user friendliness)
-Fixed Duplicates context menu so that it does not fire if column header is clicked
-Fixed Duplicates toolstripstatuslabel display count
-Added SongInfo to Duplicates UC (double click anywhere on song)
-Added ColumnName to ColumnOrderItem Class to make column identification easier for devs
-Added additional error checking to Duplicates and SongManager

0.1.3.6
-Added context menu on Duplicates tab
-Added cozy1 (with link to profile) to About section

0.1.3.5
-Cleaned up SongManger column sorting method
-Enabled column header sort glyph (icon)
-Changed tabpage behaviour to populate only on initial selection instead of every selection

0.1.3.4
-Fixed some issues with Renamer background worker (template is working)
-Added Antlr3.Runtime support for Antlr4.StringTemplate to "libs" folder which is used by Renamer
-Resampled About image "Rocksmith_2014_Background_Guitar.jpg" to get rid of screen flicker
-Revised About credits layout for better overall appearance
-Changed RescanOnStartup default to prevent auto rescanning on tab changes (user can change this if they want)
-Forced auto rescanning on Renaming or change to RS Installation Directory
-Set tabpage docking to fill for better appearance on some pages

0.1.3.3
-Added Columns visibility context menu on grid when right-click on column headers

0.1.2.9
-Edited UC SetlistManager GUI layout to prevent screen clipping
-Removed this.AutoScaleMode = AutoScaleMode.Font has issues on WinXP SP3
-Reactivated user profile backup to zip archive
-Added SongManager help to About tabmenu including a HotKey summary

0.1.2.8
-Added Utilities user control and features

0.1.2.7
-Added Duplicates user control and features
-Added feature to move duplicates to a separate folder and user prompt to confirm delete

0.1.2.6
-Restored About links
-Restored SongManager column header sorting
-Restored key sequence (Ctrl+Left Mouse Button) on column header to turn off column visibility (goto Settings tab to restore visiblity)

0.1.2.5
-User Controls (tabs) Song Manager, Settings and About are all working
-VS IDE is much more responsive and loads 2X faster (guestimated)
-Resolved BLRV background color issue
-Notifier, Logging, Sorting and other features working again

0.1.2.4
-Code separation into User Controls (rough first attempt)
-Issues with sharing variables (data) across tabs and with frmMain still to be resolved
-Partially working UCs for SongManager, Settings, About
-Porting for Duplicates, Renamer, SetlistManager, and Utilities to UCs still to be done


0.1.2.3
-skipped version

0.1.2.2
-Restructured ShowHideArrangementColumns method and how it is called (part of LRBV fix)
-Rearrange LRBV column headers to BLRV for consistency with Arrangements storage
-Fixed BLRV header click sorting issue (BLRV colors change correctly with resort)
-Fixed Rescan button BLRV column header display issue
-Added arrangement highlighting to BLRV columns for Combo arrangements
-TODO: there is still an issue, BLRV is not colored on restart if songs not rescanned
-Fixed some conditional error traps
-Made application topmost when started in Release mode
-Optimized ParseSongsWorker (formerly PopulateSongList) bWorker
-Changed to PopulateSettingsTab (formerly PopulateSettings) to update with current settings
-Added key sequence (Ctrl + clicking Left Mouse Button) on column header to turn off column visibility (go to Settings tab to restore visiblity)

0.1.2.1
-Fixed dgvSongs display issues on application startups (changing formats)
-Fixed Duplicates(n) tabcontrol display issue
-Fixed dgvSongs column header rescan issue showing LRBV headers
-Fixed tcMain_SelectedIndexChanged so that responds to Duplicates(n) tab updates
-Eliminated recursive calls in load settings and load songs, and restructured (code efficiency)
-Added additional detail to log output to aid with debugging
-Added check for bWorker.IsBusy (loading much better now)
-Added protected override to avoiding abrupt bwWorker disposal
-Cleaned up processing order of background work
-Added application version number to frmMain title to help developers ... help users

0.1.2.0 VS2010, .NET 4.0 compatibility release
-Added support for WinXp SP3 OS
-Added support for x86 machines
-Added zlib.net.dll for .Net 4.0 compatibility
-Retarget application build for x86 for DLL functionality on all machine types
-Cleaned up string concatenations for cross platform compatibility
-Added prompt on initial application startup so that user specifies the Rocksmith installation directory if application does not find it in the Registry.
-Changed GUI color contrast of dgvSongs, listDupeSongs and lstDgvColumns for better user visual experience
-Allow users to resize dgvSongs columns and save to settings file
-Added column to show Column Width changes in lstDgvColumns
-Fixed reload saved settings and configurations issues on x86 machines
-Added humanly readable XML serialization and deserialization for debugging settings files
-Fixed object not set to an instance of an object errors
-Restructured code efficiency to reduce data being loaded into non viewable tab controls
-Added additional error checking and log output
-Fixed issues with rescan and save settings

0.1.1.66
-Modified Credits
-Font Fixes

0.1.1.65
-Added "Enable Log Baloon" is settings
-Prepaired settings migration environment

0.1.1.63
-Rearranged Export Area
-Fixed wording on "Check All for Update" popup's 2nd link that opened all links in a browser
-Redesigned Creators w/ a new background
-Moved buttons on "Creators"
-Changed font for Rocksmith installation setting area so it better fits
-Changed Multiple colors to black (clear log, about links, and more)
-Modified grid for CustomsForge Links
-Added background in credits (might change in future again)
-Misc changes :)

0.1.1.58
-Changed Support Link
-Look'n'Feel changes

0.1.1.52
-Fixed Disabled Columns Panel not populating when autoscan is disabled
-Cleaned up About Page a little

0.1.1.51
-Included RocksmithToolkitLib version on app startup
-All windows now have CSFM icons

0.1.1.50
-Included Release Notes

0.1.1.49
-Open DLC location preselects file

0.1.1.48
-Updated RSTK Toolkit to latest GitHub version
-Added zerkz to About Page

Why creators use CFSM

Manage large custom DLC collections without juggling folders.

Library organization

Automatically sort by artist, tuning, difficulty, or tags. Create shareable setlists with ease.

Powerful search

Filter by instruments, arrangements, tuning, or last-played date to find the right track instantly.

Duplicate detection

Detect and archive redundant CDLC versions while keeping your preferred take.

Repair tools

Batch-fix broken arrangements, missing audio, and metadata issues with one click.

Collection insights

Visualize genre spread, tuning coverage, and play history to plan future practice.

Auto updates

Stay current with automatic update checks and quick install packages.